Perform a Config Audit
Table of Contents
Expand all | Collapse all
-
- Determine Panorama Log Storage Requirements
-
- Setup Prerequisites for the Panorama Virtual Appliance
- Perform Initial Configuration of the Panorama Virtual Appliance
- Set Up The Panorama Virtual Appliance as a Log Collector
- Set Up the Panorama Virtual Appliance with Local Log Collector
- Set up a Panorama Virtual Appliance in Panorama Mode
- Set up a Panorama Virtual Appliance in Management Only Mode
-
- Preserve Existing Logs When Adding Storage on Panorama Virtual Appliance in Legacy Mode
- Add a Virtual Disk to Panorama on an ESXi Server
- Add a Virtual Disk to Panorama on vCloud Air
- Add a Virtual Disk to Panorama on Alibaba Cloud
- Add a Virtual Disk to Panorama on AWS
- Add a Virtual Disk to Panorama on Azure
- Add a Virtual Disk to Panorama on Google Cloud Platform
- Add a Virtual Disk to Panorama on KVM
- Add a Virtual Disk to Panorama on Hyper-V
- Add a Virtual Disk to Panorama on Oracle Cloud Infrastructure (OCI)
- Mount the Panorama ESXi Server to an NFS Datastore
-
- Increase CPUs and Memory for Panorama on an ESXi Server
- Increase CPUs and Memory for Panorama on vCloud Air
- Increase CPUs and Memory for Panorama on Alibaba Cloud
- Increase CPUs and Memory for Panorama on AWS
- Increase CPUs and Memory for Panorama on Azure
- Increase CPUs and Memory for Panorama on Google Cloud Platform
- Increase CPUs and Memory for Panorama on KVM
- Increase CPUs and Memory for Panorama on Hyper-V
- Increase the CPUs and Memory for Panorama on Oracle Cloud Infrastructure (OCI)
- Complete the Panorama Virtual Appliance Setup
-
- Convert Your Evaluation Panorama to a Production Panorama with Local Log Collector
- Convert Your Evaluation Panorama to a Production Panorama without Local Log Collector
- Convert Your Evaluation Panorama to VM-Flex Licensing with Local Log Collector
- Convert Your Evaluation Panorama to VM-Flex Licensing without Local Log Collector
- Convert Your Production Panorama to an ELA Panorama
-
- Register Panorama
- Activate a Panorama Support License
- Activate/Retrieve a Firewall Management License when the Panorama Virtual Appliance is Internet-connected
- Activate/Retrieve a Firewall Management License when the Panorama Virtual Appliance is not Internet-connected
- Activate/Retrieve a Firewall Management License on the M-Series Appliance
- Install the Panorama Device Certificate
- Install the Device Certificate for a Dedicated Log Collector
-
- Migrate from a Panorama Virtual Appliance to an M-Series Appliance
- Migrate a Panorama Virtual Appliance to a Different Hypervisor
- Migrate from an M-Series Appliance to a Panorama Virtual Appliance
- Migrate from an M-500 Appliance to an M-700 Appliance
- Migrate from an M-600 Appliance to an M-700 Appliance
- Migrate from an M-100 Appliance to an M-500 Appliance
- Migrate from an M-100 or M-500 Appliance to an M-200 or M-600 Appliance
-
- Configure an Admin Role Profile
- Configure an Admin Role Profile for Selective Push to Managed Firewalls
- Configure an Access Domain
-
- Configure a Panorama Administrator Account
- Configure Local or External Authentication for Panorama Administrators
- Configure a Panorama Administrator with Certificate-Based Authentication for the Web Interface
- Configure an Administrator with SSH Key-Based Authentication for the CLI
- Configure RADIUS Authentication for Panorama Administrators
- Configure TACACS+ Authentication for Panorama Administrators
- Configure SAML Authentication for Panorama Administrators
- Enable SCP Uploads for an Administrator
- Configure Tracking of Administrator Activity
-
- Add a Firewall as a Managed Device
- Change Between Panorama Management and Cloud Management
-
- Add a Device Group
- Create a Device Group Hierarchy
- Create Objects for Use in Shared or Device Group Policy
- Revert to Inherited Object Values
- Manage Unused Shared Objects
- Manage Precedence of Inherited Objects
- Move or Clone a Policy Rule or Object to a Different Device Group
- Push a Policy Rule to a Subset of Firewalls
- Device Group Push to a Multi-VSYS Firewall
- Manage the Rule Hierarchy
- Manage the Master Key from Panorama
- Schedule a Configuration Push to Managed Firewalls
- Redistribute Data to Managed Firewalls
-
- Plan the Transition to Panorama Management
- Migrate a Firewall to Panorama Management and Reuse Existing Configuration
- Migrate a Firewall to Panorama Management and Push a New Configuration
- Migrate a Firewall HA Pair to Panorama Management and Reuse Existing Configuration
- Migrate a Firewall HA Pair to Panorama Management and Push a New Configuration
- Load a Partial Firewall Configuration into Panorama
- Localize a Panorama Pushed Configuration on a Managed Firewall
-
- Configure a Managed Collector
- Monitor Managed Collector Health Status
- Configure Log Forwarding to Panorama
- Configure Syslog Forwarding to External Destinations
- Forward Logs to Strata Logging Service
- Verify Log Forwarding to Panorama
- Modify Log Forwarding and Buffering Defaults
- Configure Log Forwarding from Panorama to External Destinations
-
- Add Standalone WildFire Appliances to Manage with Panorama
- Remove a WildFire Appliance from Panorama Management
-
-
- Configure a Cluster and Add Nodes on Panorama
- Configure General Cluster Settings on Panorama
- Remove a Cluster from Panorama Management
- Configure Appliance-to-Appliance Encryption Using Predefined Certificates Centrally on Panorama
- Configure Appliance-to-Appliance Encryption Using Custom Certificates Centrally on Panorama
- View WildFire Cluster Status Using Panorama
-
-
- Preview, Validate, or Commit Configuration Changes
- Commit Selective Configuration Changes for Managed Devices
- Push Selective Configuration Changes to Managed Devices
- Enable Automated Commit Recovery
- Compare Changes in Panorama Configurations
- Manage Locks for Restricting Configuration Changes
- Add Custom Logos to Panorama
- Use the Panorama Task Manager
- Reboot or Shut Down Panorama
- Configure Panorama Password Profiles and Complexity
-
-
- Verify Panorama Port Usage
- Resolve Zero Log Storage for a Collector Group
- Replace a Failed Disk on an M-Series Appliance
- Replace the Virtual Disk on an ESXi Server
- Replace the Virtual Disk on vCloud Air
- Migrate Logs to a New M-Series Appliance in Log Collector Mode
- Migrate Logs to a New M-Series Appliance in Panorama Mode
- Migrate Logs to a New M-Series Appliance Model in Panorama Mode in High Availability
- Migrate Logs to the Same M-Series Appliance Model in Panorama Mode in High Availability
- Migrate Log Collectors after Failure/RMA of Non-HA Panorama
- Regenerate Metadata for M-Series Appliance RAID Pairs
- View Log Query Jobs
- Troubleshoot Registration or Serial Number Errors
- Troubleshoot Reporting Errors
- Troubleshoot Device Management License Errors
- Troubleshoot Automatically Reverted Firewall Configurations
- View Task Success or Failure Status
- Generate a Stats Dump File for a Managed Firewall
- Recover Managed Device Connectivity to Panorama
- Restore an Expired Device Certificate
Perform a Config Audit
Perform a configuration audit to assess and document impact of configuration changes
for your Panorama™ management server.
Perform a config audit to assess and document impact of configuration changes, trace
back changes in case of an outage, and perform regular audits in order to adhere to
security compliance standards. For Panorama in an active/passive high availability
(HA) configuration, you can only perform a config audit on the
active HA peer. Performing a config audit on the
secondary HA peer is not supported.
The Config Audit Change Summary supports config changes up to
25 MB in size. You can use the XML Diff if the config change
size for the selected config versions is larger than 25 MB. A warning message is
displayed when you view the Change Summary in the event one
of the selected config versions has config changes larger than 25 MB.
You can perform a config audit on commit versions created in PAN-OS 11.1 only. Commit
versions created in earlier PAN-OS releases do not support a config audit.
- Log in to the Panorama web interface.Select PanoramaConfig Audit.A summary audit of the local and running config version, previous config versions, and saved config versions is displayed.
- Versions—The commit version for a particular commit. The version is assigned to a config commit by default and is sequential.
- Committed By—Administrator that committed the config change.
- Commit Date—Date and time the config was committed.
- Objects—Summary of config changes that occurred in the commit version. The config change summary displayed is relative to the running config at the time of the commit.
- —New configuration objects or policy rules were created as part of the commit.
- —Existing configuration objects or policy rules were deleted as part of the commit.
- —Existing configuration objects or policy rules were modified as part of the commit.
- Description—Commit description if added.
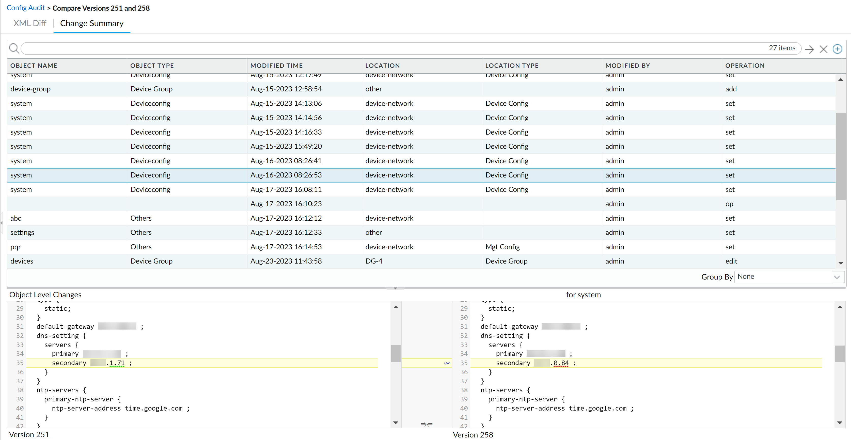
Select up two config versions and Compare Versions.When you select two versions that have multiple commit versions between them, the config audit displays the total sum of changes between the oldest and most recent config version. For example, when you compare versions 1 and 7, the config audit also displays all changes made in commit versions 2 through 6.The XML Diff displays a side-by-side comparison of the XML file differences between the two selected config versions.The left-hand XML is the older version and the right-hand XML is the newer version. Objects highlighted in green newly added configuration objects. Objects highlighted in red are deleted configuration objects. Objects highlighted in yellow are existing configuration objects that were modified.
The Change Summary displays a detailed list of the configuration objects associated with the selected config versions.Review the change summary details to understand where and what configuration changes were made. Specifically, the Operation column displays what specific action was taken for the impacted configuration objects.Select a specific Object Name to view the Object Level Changes for the configuration object between the selected config versions. This shows you an XML snippet highlighting what changed.- Set—New configuration object was added.
- Edit—Existing configuration object was modified.
- Rename—Existing configuration object was renamed.
- Move—Reordering or moving policy rules withing a rulebase.
- Delete—Configuration object was deleted.
The following operations may display as either two separate operations, or may not be displayed at all.- Renaming an existing configuration object is displayed as two separate changes. The first is a delete rename operation of the object with the old name. The second is a edit create for the same object with the new name.
- The Move operation is displayed only in the Change Summary. Policy rules that are moved are not displayed in the XML Diff.
- Config Audit cannot capture Load and Revert operations.
- (HA only) For Panorama in an Active/Passive high availability (HA) configuration, a config audit is supported only on the primary HA peer. You cannot perform a config audit from the web interface of the secondary HA peer.